Fehlerkorrektur ZFA LAUF
Bezug
EDM-4682 Es konnte keine gültige Kombination aus Abrechnung und PJV gefunden werden. Bitte prüfen Sie Abrechnungs- und Prognosezeilen zur Marktlokation.
Prüfen
Geschlossene Abrechnungszeile --> kein offener Vertrag
EDM-4462 Die Lokation (Gruppe 'BILA_OHNE_NN') ist möglicherweise bilanzierungsrelevant. Durch einen internen Fehler in der Abarbeitung konnten die Bilanzierungsdaten jedoch nicht ermittelt werden.
Suche nach der Fehlerhaften Malo
--> Bilanzierungsliste neu erstellen
EDM-1863 Der Prognosewert zur Abrechnung konnte nicht ermittelt werden. Bitte prüfen Sie, ob ein Prognoseeintrag im Bilanzierungszeitraum zur Marktlokation und zum Kunden angelegt wurde.
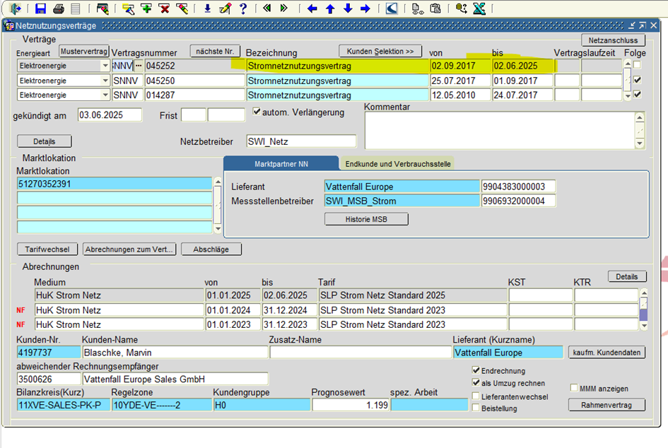
Offene Verträge --> OK
Historie
Vertragsbeginn und Bilanzierungsbeginn zu weit auseinander --> ändern
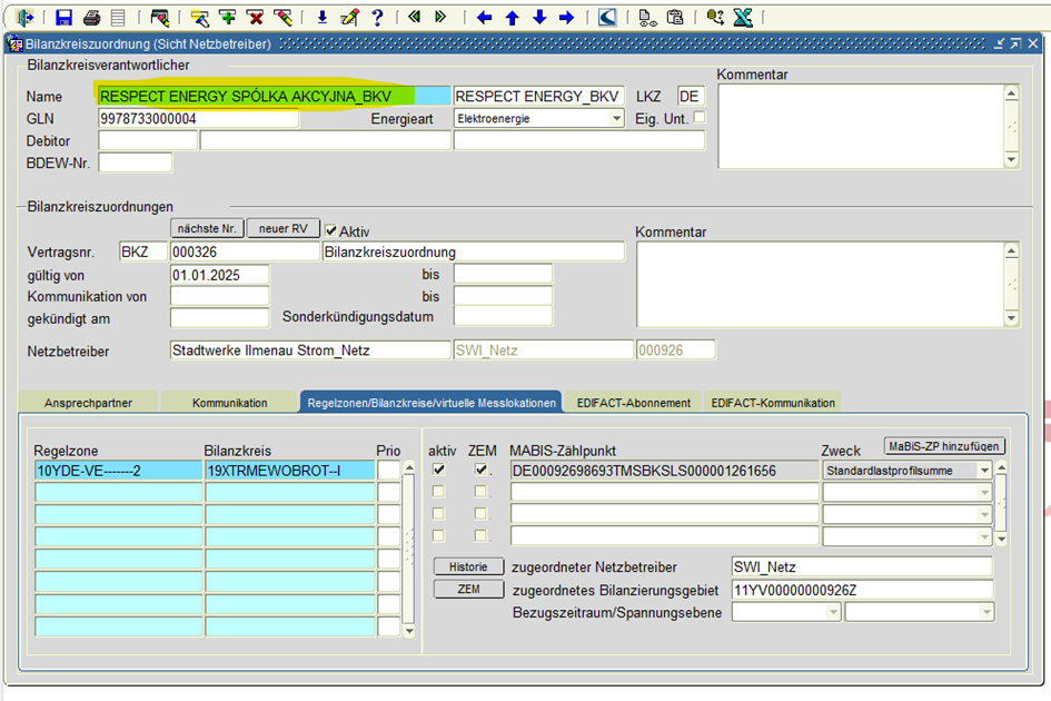
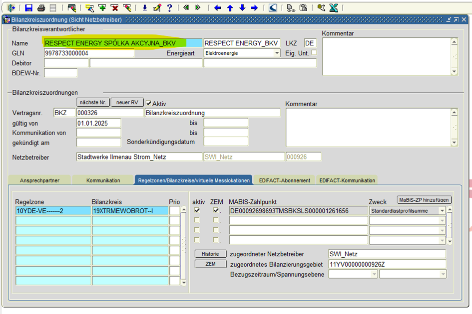
EDM-4510 Es konnte keine gültige oder keine eindeutige Bilanzkreiszuordnung ermittelt werden.
Strg 1 --> BK
Mit Pfeiltasten --> mehrere hinterlegt --> n.OK
Falschen löschen
Mit Pfeiltasten in richtigen BKV --> MaBis ZP hinzufügen --> F7 Suche F8
speichern
EDM-4462 Die Lokation (Gruppe 'BILA_OHNE_NN') ist möglicherweise bilanzierungsrelevant. Durch einen internen Fehler in der Abarbeitung konnten die Bilanzierungsdaten jedoch nicht ermittelt werden.
Einspeisung
EDM-3785 An der Kommunikations-Marktlokation ist im Bilanzierungszeitraum nicht durchgängig ein MSB zugeordnet.
EDM-3348 An der Kommunikationsmarktlokation wurde kein gültiger Netzknoten gefunden. Dieser ist notwendig, da mindestens eine zugeordnete Messlokation leistungsgemessen ist. Bitte pflegen Sie einen Netzknoten nach.
vergleichen mit
EDM-4539 Zur Anlagenmarktlokation konnte keine eindeutige Messlokation bestimmt werden. Bitte prüfen Sie, ob im Bilanzierungszeitraum der Anlagenmarktlokation über die Lokationszuordnung (Maske ''Zählpunkte/Lokationen bearbeiten'', Reiter ''Melo/virtueller Zählpunkt'') eine Messlokation eindeutig zugeordnet ist. Bitte prüfen Sie außerdem, ob der Haken "kein Erzeugungszähler" gesetzt werden muss.
Neue Anlage --> erst ab vollen Monat bilanzieren




























No Comments