1. Datenstand ZFA kontrollieren
EW Report
Prüfung Vollständigkeit

--> ZR im TMS kontrollieren
- ggf. korrigieren (EW Bildungsverfahren + Korrekturgrund/ Wahre Werte)
- erneuter Versand der Lastgangdaten
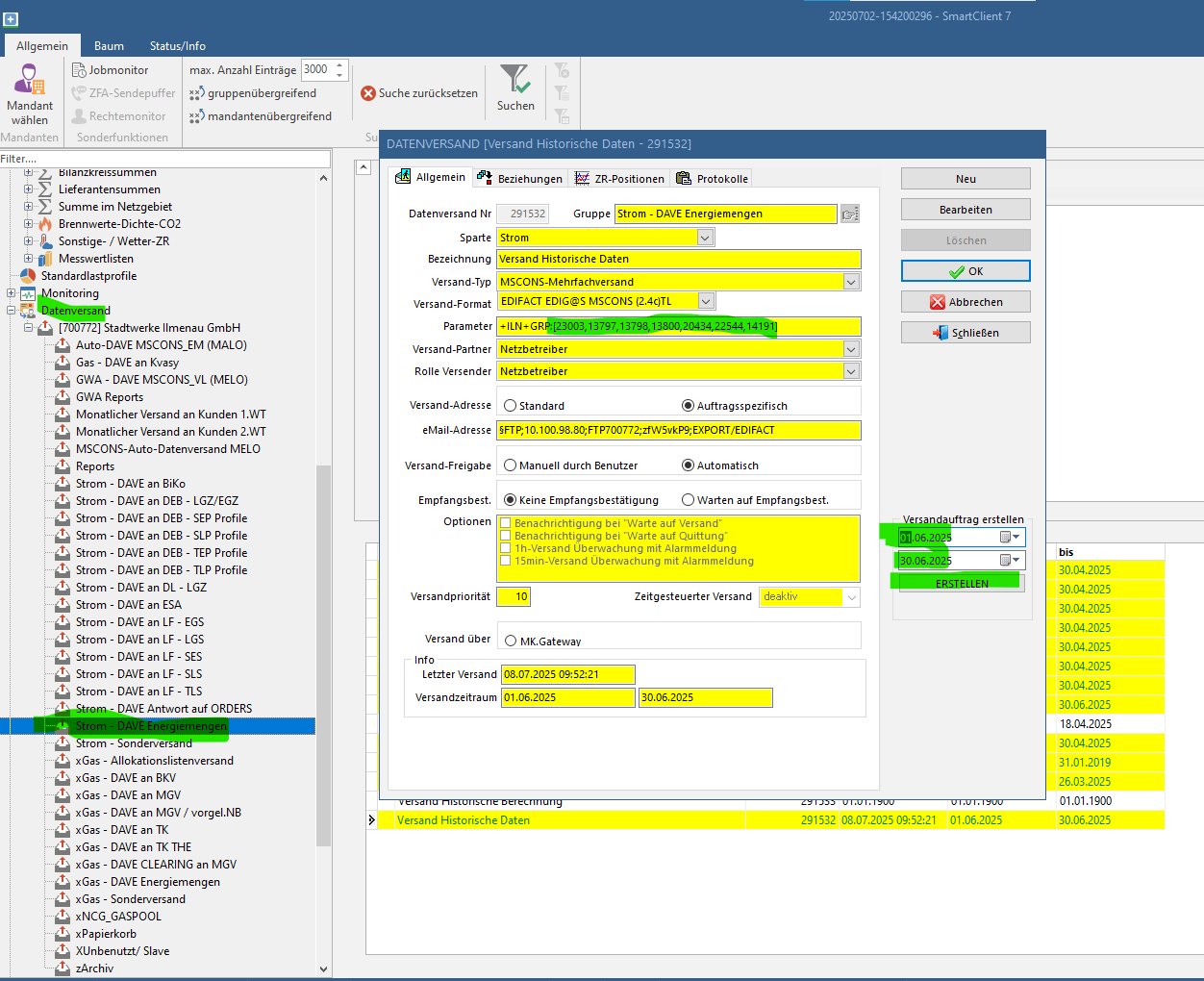
Versand der Lastgangdaten aus allen aktiven Gruppen (eigener MSB)
Dateiimport mit MSCONS Name in kVASy Prozessen prüfen





No Comments